This is the Windows app named LAB-SCADA IEC104 Master Simulator whose latest release can be downloaded as lab-scada-iec104-master-simulator.zip. It can be run online in the free hosting provider OnWorks for workstations.
Download and run online this app named LAB-SCADA IEC104 Master Simulator with OnWorks for free.
Follow these instructions in order to run this app:
- 1. Downloaded this application in your PC.
- 2. Enter in our file manager https://www.onworks.net/myfiles.php?username=XXXXX with the username that you want.
- 3. Upload this application in such filemanager.
- 4. Start any OS OnWorks online emulator from this website, but better Windows online emulator.
- 5. From the OnWorks Windows OS you have just started, goto our file manager https://www.onworks.net/myfiles.php?username=XXXXX with the username that you want.
- 6. Download the application and install it.
- 7. Download Wine from your Linux distributions software repositories. Once installed, you can then double-click the app to run them with Wine. You can also try PlayOnLinux, a fancy interface over Wine that will help you install popular Windows programs and games.
Wine is a way to run Windows software on Linux, but with no Windows required. Wine is an open-source Windows compatibility layer that can run Windows programs directly on any Linux desktop. Essentially, Wine is trying to re-implement enough of Windows from scratch so that it can run all those Windows applications without actually needing Windows.
SCREENSHOTS
Ad
LAB-SCADA IEC104 Master Simulator
DESCRIPTION
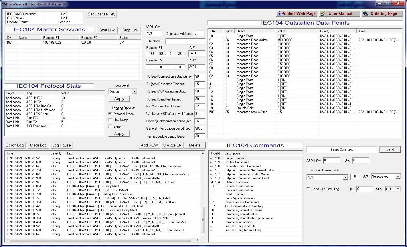
Lab-SCADA IEC 60870-5-104 Master Protocol Simulator implements master station role of the IEC 60870-5-104 communication protocol and consists of the following components: iec104msd.dll - implements the core communication services of the IEC 104 Master protocol simulator; ls104msgui.exe - Windows GUI control application providing control interface to the iec104msd.dll application.
IEC 104 Master Simulator Features: Implements IEC 60870-5-104 Master Station communication protocol and Application Functions (IEC 60870-5-5): Station initialization, Clock Synchronization, Test Procedure, Data Acquisition, Acquisition of Events, Cyclic Data Transmission, General Interrogation, Command Transmission, Transmission of Integrated Totals, Parameter Loading
Support for simultaneous communication to multiple remote slaves (IEC 104 controlled stations). Maximum 60 sessions supported concurrently. Windows GUI control program, On-the-fly configuration of link parameters (no restart need)
Features
- Station initialization
- Clock Synchronization
- General Interrogation
- Cyclic Data Transmission
- Command Transmission
- Transmission of Integrated Totals
- Parameter Loading
- Test Procedure
- Data Acquisition
- Acquisition of Events
Audience
Information Technology, Manufacturing, Telecommunications Industry, Advanced End Users, Developers, Engineering
User interface
Win32 (MS Windows)
This is an application that can also be fetched from https://sourceforge.net/projects/lab-scada-iec104-master-sim/. It has been hosted in OnWorks in order to be run online in an easiest way from one of our free Operative Systems.

